Skip to content

[R]RFC-116-MetaGPT Role对象间消息机制优化方案

文档负责人 :马莘权

  1. 文档修改记录
日期版本作者修改内容
2023-10-25v1马莘权创建
2023-11-3v2马莘权删掉无用的设计

1. 引言

1.1 背景

鉴于MetaGPT框架已经在软件公司、狼人杀等场景得到应用,希望通过总结现有落地过程中发现的问题,来优化MetaGPT框架设计,以简化后续算法同学、第三方同学的开发工作,简化MetaGPT向Agent的迁移工作。

1.2 目标

明确下一步的MetaGPT框架优化方向,以:

  1. 简化后续算法同学的开发工作
  2. 简化第三方的开发工作
  3. 简化MetaGPT向Agent的迁移工作

2. 系统设计

2.1 系统架构

2.1.1 MetaGPT内部的消息处理

2.1.1.1 现状

img

现有设计适合简单、轻量的智能体应用。

在处理持续交互、跨网交互方面存在如下问题:

  1. 对于多轮场景,超参“n_round”的值难统一、难推荐。比如挖矿场景、软件开发场景。
  2. 共享式的消息存放不支持跨网的消息消费;
  3. 共享式的消息存放不支持个性化role对象的记忆压缩和信息隔离,如下图所示:

img

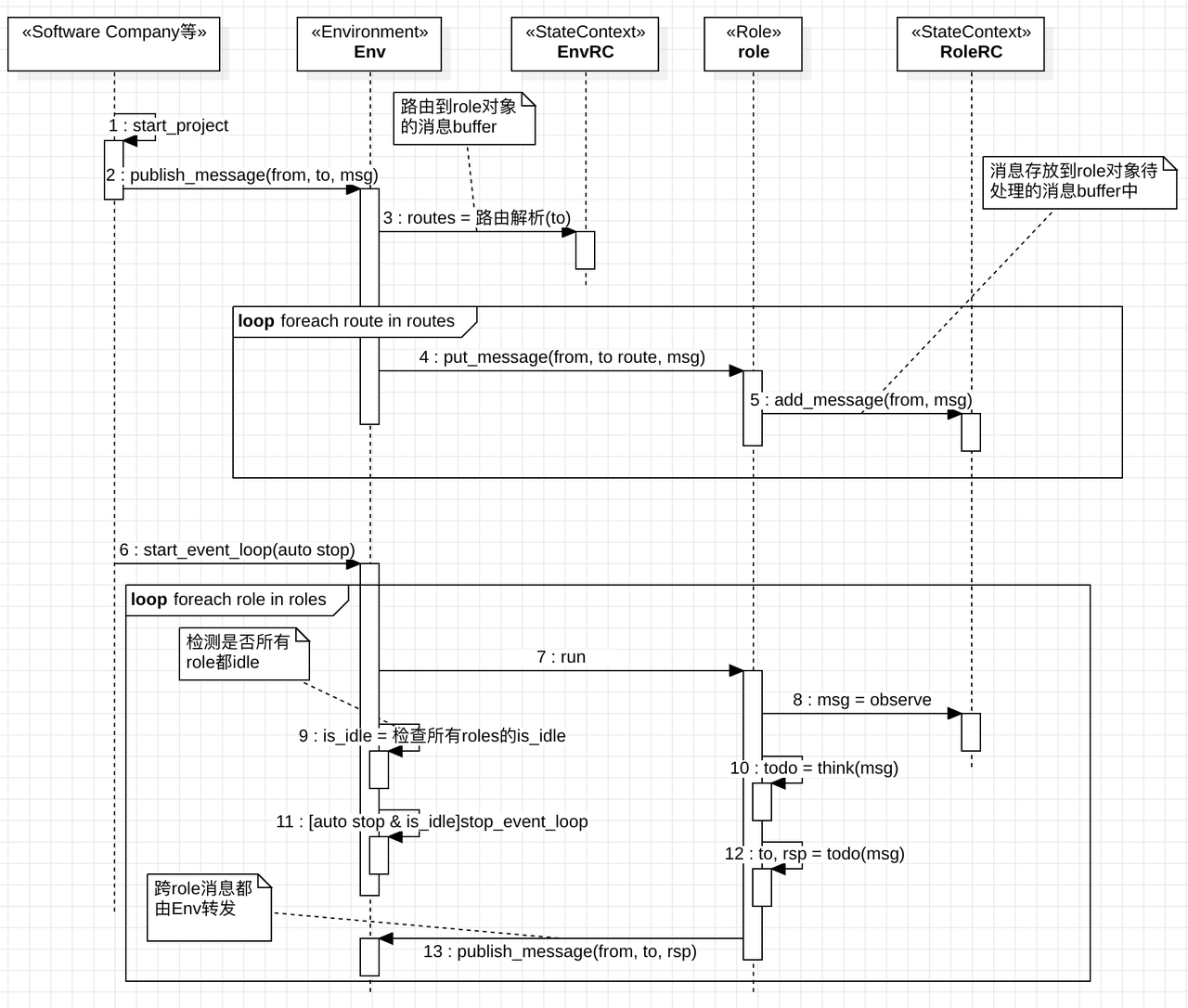
2.1.1.2 新的架构方案
2.1.1.2.1 自适配event loop

新架构中,Env对象的event loop终止的方式为:

  1. Env对外提供is_idle状态;
  2. 外部可通过调Env的stop函数来终止event loop;
  3. 外部通过调start函数来启动event loop。start参数中可指定event loop是否在空闲时自动终止。

img

新架构中:

  1. 所有消息均通过Environment对象提供的路由功能,将消息存放到各个Role对象私有的消息buffer中;
  2. 所有状态数据都存放到一个支持序列化和反序列化的StateContext对象中;
  3. Env对象通过检查内部各个role是否都空闲来判断是否需要结束event loop;
  4. 跨role对象的消息转发统一由Environment对象负责。

2.1.2 状态数据管理

现状中,并未规范状态数据的存放原则。

新方案中,Role对象私用的状态数据统一存放在Role对象自己的StateContext对象中;跨Role对象的状态数据统一存放在Environment对象的StateContext对象中。

Environment提供saveload函数,用于对Environment对象内部的状态数据存档和恢复。

2.1.3 消息结构

2.1.3.1 现状

现存的消息结构如图所示:

img

其中:

  1. content用来存放消息内容;
  2. instruct_content功能与content相同,区别是存放的是结构化的数据。
  3. role是OPENAI规范中定义的role的值,是调LLM的参数的一部分。本质是meta信息的一部分。
  4. cause_by被同时用作分类(一种meta信息)标签和路由标签:
    Python
    async def _observe(self) -> int:
        await super()._observe()
        # accept the very first human instruction (the debate topic) or messages sent (from opponent) to self,
        # disregard own messages from the last round
        self._rc.news = [msg for msg in self._rc.news if msg.cause_by == UserRequirement or msg.send_to == self.name]
        return len(self._rc.news)
    async def _observe(self) -> int:
        await super()._observe()
        # accept the very first human instruction (the debate topic) or messages sent (from opponent) to self,
        # disregard own messages from the last round
        self._rc.news = [msg for msg in self._rc.news if msg.cause_by == UserRequirement or msg.send_to == self.name]
        return len(self._rc.news)
  5. sent_from被用作展示时显示的发言者信息。本质是meta信息的一部分。
  6. send_to被用作路由参数,用来在从共享消息队列中筛选发给自己的消息:
    Python
    async def _observe(self) -> int:
        await super()._observe()
        self._rc.news = [
            msg for msg in self._rc.news if msg.send_to == self.profile
        ]  # only relevant msgs count as observed news
        return len(self._rc.news)
    async def _observe(self) -> int:
        await super()._observe()
        self._rc.news = [
            msg for msg in self._rc.news if msg.send_to == self.profile
        ]  # only relevant msgs count as observed news
        return len(self._rc.news)
  7. restricted_to被用作群发(一发多)的路由参数,用来从共享消息队列中筛选发给自己的消息:
    Python
    async def _think(self):
        news = self._rc.news[0]
        assert news.cause_by == InstructSpeak  # 消息为来自Moderator的指令时,才去做动作
        if not news.restricted_to:
            # 消息接收范围为全体角色的,做公开发言(发表投票观点也算发言)
            self._rc.todo = Speak()
        elif self.profile in news.restricted_to.split(","):
            # FIXME: hard code to split, restricted为"Moderator"或"Moderator,角色profile"
            # Moderator加密发给自己的,意味着要执行角色的特殊动作
            self._rc.todo = self.special_actions[0]()
    async def _think(self):
        news = self._rc.news[0]
        assert news.cause_by == InstructSpeak  # 消息为来自Moderator的指令时,才去做动作
        if not news.restricted_to:
            # 消息接收范围为全体角色的,做公开发言(发表投票观点也算发言)
            self._rc.todo = Speak()
        elif self.profile in news.restricted_to.split(","):
            # FIXME: hard code to split, restricted为"Moderator"或"Moderator,角色profile"
            # Moderator加密发给自己的,意味着要执行角色的特殊动作
            self._rc.todo = self.special_actions[0]()
2.1.3.2 新的消息结构

新的消息结构如图所示:

img

其中:

  1. 为了支持Message类的JSON化,将cause_by的类型替换成str,并封装了自动类型转换的功能;

  2. 将原来send_to的str类型改为Set,以支持多标签“或关系”的消息订阅功能。如果Message对象在创建时未设置send_to的值,则默认是全员可接收(与现有公共memory的效果相同)。

  3. 本次修改,MetaGPT的消息处理参照了消息队列的定义,明确了消息的生产和消费关系。

    a. 新框架中,所有Role类及其子类都是消费者,它们默认订阅了发送给全员、自己对象的类名字、自己对象的name属性值的消息,见缺省的消息订阅标签章。

    b. 所有Message对象的创建者都是消息生产者,它们可以通过设置Message对象的send_to的值来调整让谁来消费这条消息。

下面是一些新Message类的使用示例:

  1. 设置cause_by属性:
Python
m = Message(content="a", cause_by=Action)
assert m.cause_by == get_class_name(Action)
assert m.cause_by == any_to_str(Action)
m = Message(content="a", cause_by=Action)
assert m.cause_by == get_class_name(Action)
assert m.cause_by == any_to_str(Action)
  1. 设置sent_from属性:
Python
m = Message(content="a", sent_from=Action)
assert m.sent_from == get_class_name(Action)
assert m.sent_from == any_to_str(Action)
m = Message(content="a", sent_from=Action)
assert m.sent_from == get_class_name(Action)
assert m.sent_from == any_to_str(Action)
  1. 设置sent_to属性:
Python
m = Message(content="a"sent_to={"b", Action})
assert m.send_to == {"b", get_class_name(Action)}
assert m.send_to == any_to_str_set({"b", Action})
m = Message(content="a"sent_to={"b", Action})
assert m.send_to == {"b", get_class_name(Action)}
assert m.send_to == any_to_str_set({"b", Action})
2.1.3.2.1 缺省的消息订阅标签

为了简化业务开发工作,框架默认提供了3种消息订阅标签。 所有Role及其子类都已经订阅了这3种标签,开发者可在发消息时直接使用:

  1. Role对象的name属性:对应Role类及其子类对象的name属性的值。
  2. Role类的类名:对应任何Role类及其子类对象的类名。比如"Architect"类的类名为"metagpt.roles.architect.Architect"。
  3. 全员:值为"<all>"。本地所有消费者,都能收到这个消息。

示例如下:

假设有如下几个`Role类`的子类对象:
  1. Moderator类对象 r1, r1.namea;
  2. Werewolf类对象 r2, r2.nameb;
  3. Werewolf类对象 r3, r3.namec;
  4. Villager类对象 r4, r4.named;
  5. Villager类对象 r5, r5.namee;
  6. Seer类对象 r6, r6.namef;

已知Environment类对象env

  1. r1发消息给所有Werewolf类对象:
Python
env.publish_message(Message(content="...", send_to=Werewolf))
env.publish_message(Message(content="...", send_to=Werewolf))

这里的Werewolf用的就是Role类的类名做标签。这个消息的接收者是所有的Werewolf类对象。

  1. r1发消息给c和所有Villager类对象:
Python
env.publish_message(Message(content="...", send_to={Villager, "c"}))
env.publish_message(Message(content="...", send_to={Villager, "c"}))

这里的VillagerRole类的类名标签,cRole对象r3name属性。这个消息的接收者是所有Villager类对象,以及name属性为cRole对象r3

  1. r1发消息给所有对象:
Python
env.publish_message(Message(content="...", send_to="<all>"))
env.publish_message(Message(content="...", send_to="<all>"))

这个消息的接收者为所有群成员。

  1. r1发消息给c, d, e:
Python
env.publish_message(Message(content="...", send_to={"c", "d", "e"}))
env.publish_message(Message(content="...", send_to={"c", "d", "e"}))

这个消息的接收者为r3r4r5

2.2 MetaGPT需改造的模块

2.2.1 Message结构

参考新的消息结构章节。

新的消息处理框架下,缺省情况下Role类对象会收到所有消息(因为缺省的Message.send_to是全员)。因此Role类的_observe里需要把自己关注的新增消息过滤出来,并以此判断是否有消息需要处理。

代码如下:

Python
async def _observe(self) -> int:
    """Prepare new messages for processing from the message buffer and other sources."""
    # Read unprocessed messages from the msg buffer.
    news = self._rc.msg_buffer.pop_all()
    # Store the read messages in your own memory to prevent duplicate processing.
    self._rc.memory.add_batch(news)
    # Filter out messages of interest.
    self._rc.news = [n for n in news if n.cause_by in self._rc.watch]

    # Design Rules:
    # If you need to further categorize Message objects, you can do so using the Message.set_meta function.
    # msg_buffer is a receiving buffer, avoid adding message data and operations to msg_buffer.
    news_text = [f"{i.role}: {i.content[:20]}..." for i in self._rc.news]
    if news_text:
        logger.debug(f"{self._setting} observed: {news_text}")
    return len(self._rc.news)
async def _observe(self) -> int:
    """Prepare new messages for processing from the message buffer and other sources."""
    # Read unprocessed messages from the msg buffer.
    news = self._rc.msg_buffer.pop_all()
    # Store the read messages in your own memory to prevent duplicate processing.
    self._rc.memory.add_batch(news)
    # Filter out messages of interest.
    self._rc.news = [n for n in news if n.cause_by in self._rc.watch]

    # Design Rules:
    # If you need to further categorize Message objects, you can do so using the Message.set_meta function.
    # msg_buffer is a receiving buffer, avoid adding message data and operations to msg_buffer.
    news_text = [f"{i.role}: {i.content[:20]}..." for i in self._rc.news]
    if news_text:
        logger.debug(f"{self._setting} observed: {news_text}")
    return len(self._rc.news)

2.2.2 将公共消息存储改造成Role私有的消息存储

  1. 取消公共消息存储,改为Role私有的消息存储。
Python
class RoleContext(BaseModel):
    """Role Runtime Context"""
    env: 'Environment' = Field(default=None)
    memory: Memory = Field(default_factory=Memory)
    long_term_memory: LongTermMemory = Field(default_factory=LongTermMemory)
    state: int = Field(default=0)
    todo: Action = Field(default=None)
    watch: set[str] = Field(default_factory=set)
    news: list[Type[Message]] = Field(default=[])
class RoleContext(BaseModel):
    """Role Runtime Context"""
    env: 'Environment' = Field(default=None)
    memory: Memory = Field(default_factory=Memory)
    long_term_memory: LongTermMemory = Field(default_factory=LongTermMemory)
    state: int = Field(default=0)
    todo: Action = Field(default=None)
    watch: set[str] = Field(default_factory=set)
    news: list[Type[Message]] = Field(default=[])

Role中的所有self._rc.env.memory操作变更为self._rc.memory操作。

  1. 所有消息转发都由Environment类的Env对象负责。禁止Role对象之间通过访问对方的私有消息存储来交换消息。

img

  1. 所有Role对象增加一个私有的消息buffer,来接收异步put_message写入的消息。Role对象的observe操作(observe-think-act)需要同时看消息buffer和memory。

2.2.3 取消超参k

目前流程的终止依靠Environmentrun的超参kCostManager的成本超支检查。

Python
async def run(self, k=1):
    """处理一次所有信息的运行
    Process all Role runs at once
    """
    # while not self.message_queue.empty():
    # message = self.message_queue.get()
    # rsp = await self.manager.handle(message, self)
    # self.message_queue.put(rsp)
    for _ in range(k):
        futures = []
        for role in self.roles.values():
            future = role.run()
            futures.append(future)

        await asyncio.gather(*futures)
async def run(self, k=1):
    """处理一次所有信息的运行
    Process all Role runs at once
    """
    # while not self.message_queue.empty():
    # message = self.message_queue.get()
    # rsp = await self.manager.handle(message, self)
    # self.message_queue.put(rsp)
    for _ in range(k):
        futures = []
        for role in self.roles.values():
            future = role.run()
            futures.append(future)

        await asyncio.gather(*futures)

新的流程终止条件改为所有的self.roles对象的think都为空(Role对象私有的消息buffer为空,且无action),或者成本超支。

2.2.4 规范状态数据的存储

  1. 新建一个支持序列化和反序列化save/loadStateContext
  2. 所有状态数据都需要放到这个类对象中。
  3. 仅限Environment类和Role类拥有这个类的对象。

Released under the MIT License.